EnCase 실무 활용 가이드
- EnCase 기본 사용법
- 윈도우 아티팩트 분석
- 데이터 은닉 추적 기법
Report 생성 [ by 김종광 ]
Report 생성
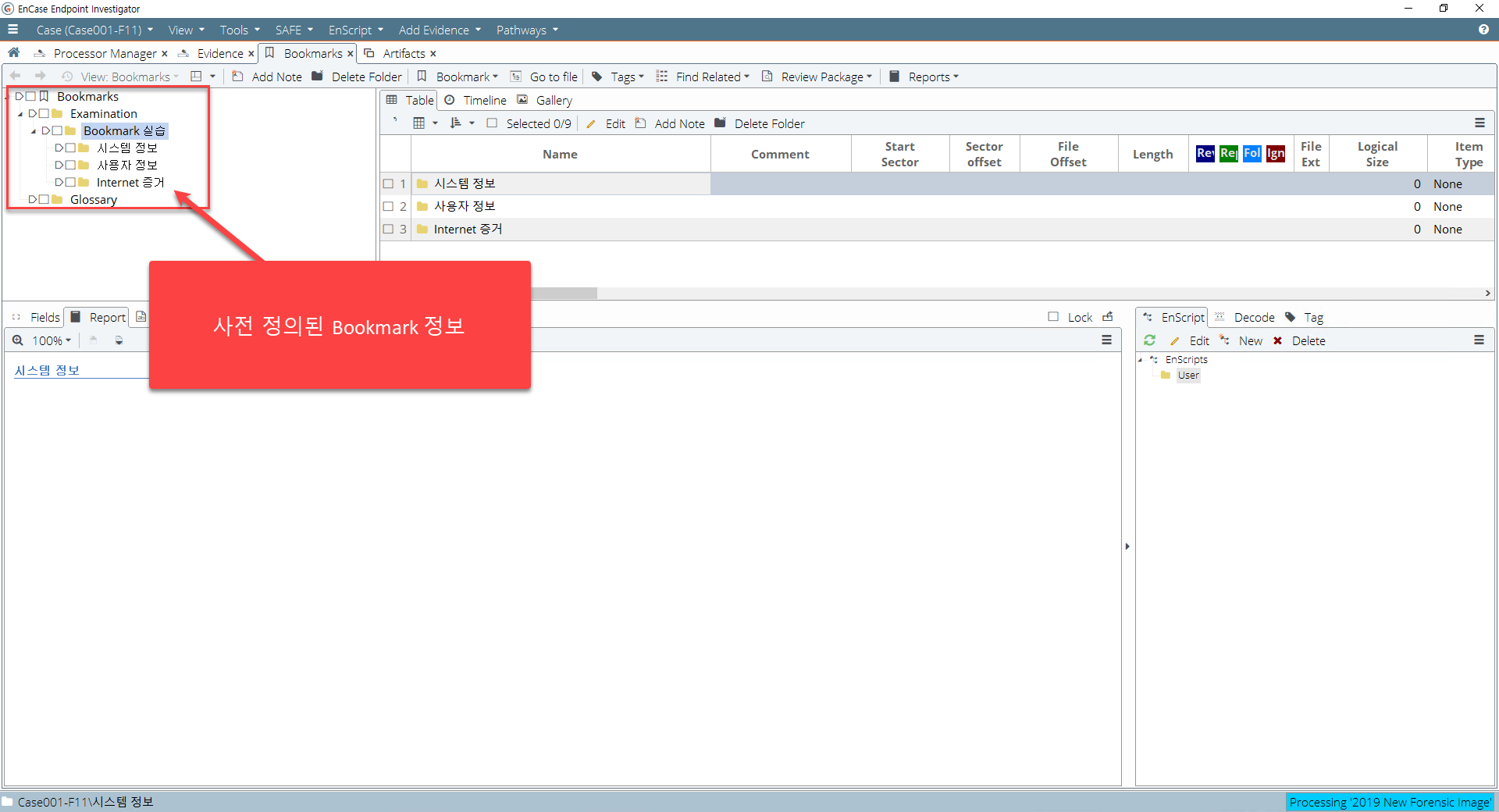
EnCase의 리포트는 Bookmark 항목을 대상으로 생성할 수 있습니다.
Report 생성
사전에 생성해둔 Bookmark 폴더를 리포트 템플릿에 추가합니다.
Report 생성
리포트 템플릿 위치(몆번째 페이지 부터)를 다시 한번 지정합니다.
Report 생성
증거 자료의 보기형식을 디테일하게 설정할 수 있습니다.
Report 생성
Bookmark 추가가 완료되면 리포트 파일 미리보기를 사용할 수 있습니다.
Report 생성
리포트 파일 미리보기 화면입니다.





